
参数模块解析
-IO-Link规范篇-
上次讲到CM模块的内容,那么今天聊聊整个参数模块的内容。
IO-Link中,我们聊参数,到底在聊啥呢,参数其实是我们口语化的名词,它的本质前面讲了就是存储在从站或者主站内部的ISDU内容,一个index+一个value+一个长度,就构成了ISDU的基本内容,其实很像很多通信协议里的TLV,Type-Length-Value,整个通信的世界无外乎这三个核心项。
Parameter Manager定义
在IO-Link规范中,特别定义了一个Parameter Manager这个模块,它要负责处理完整的数据检查以及参数的兼容性和正确性检查。下图为PM模块的位置:

左上角就是PM的所在位置,与之联系的就是DS模块,相信很多小伙伴对DS模块早有耳闻,这就是IO-Link区别于其他协议的最大优势,可以自动配置;也就是插上一个新的传感器,可以自动配置成和之前的传感器一模一样,实现快速的替换。
从站的参数管理(PM)模块
从站可以通过两种方式进行参数配置,其一就是Direct Parameter的方式,其二就是通过ISDU对指定的参数进行配置。
所有从站都必须支持DPP,DPP1中指定了常见的通信和识别参数,用户可以自己在DPP2中扩充相关参数,但DPP2的参数数量只有16个,只有那些紧凑型,无法使用大空间的设备采用DPP2的参数,而不支持ISDU。
在当下动辄有上百K空间的MCU,这种模式越来越少。

从站的参数传输也有两种模式,一种是单个参数的传输,一种是参数块传输(即多个参数一起传输)。
单参数的传输,写入的参数符合要求,则返回一个正向的AL_Write_res(+),如果不符合要求,比如数据长度不一致,数据内容不符合规定等,则返回一个负向的回应,AL_Write_res(-)。
而块参数(Block Parameter)则需要在整体参数传输完毕才进行检查,检查一致性,符合要求后才进行激活。如果参数不正确,则需要回滚,确保从站可以按照之前的参数进行正常工作,其状态机如上图所示。

状态机的各个变量名称的解释:

PM模块对参数的检查机制
PM模块主要对参数进行检查,从访问权限到数据一致性逐个检查,检查效率的高低决定了整体IO-Link的参数读写性能,还好IO-Link规范放的很宽,读写ISDU的最大超时时间是5秒,可以说99.99999%的传感器足以应对。
针对不同的错误,IO-Link会给出不同的错误代码,具体如下表:

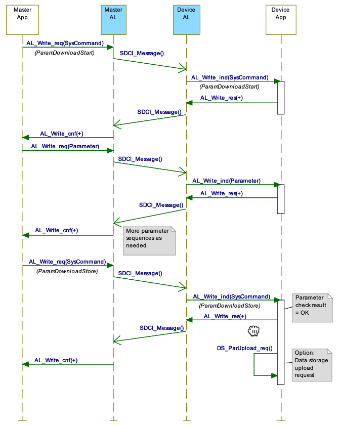
PM模块中单参数和块参数的交互图
单参数的数据检查:及时反馈

块参数的数据检查:所有参数结束后决定是否接受参数

块参数的数据检查不同于单参数,需要遵循的规则如下:

END
好了,本期是对PM模块的讲解,下期我们将聊聊大家关注的DS模块,建议大家多花时间学习和消化。
如果有相关疑问,或者对IO-Link产品有需求,欢迎随时通过微信公众号与我们联系。
)
)

)

)
)
)
)
)
)
)

主打功能展开讨论(christine ))
)
)